¿Cómo utilizar operadores lógicos en análisis de datos?
El uso de operadores lógicos es fundamental en el análisis de datos y constituye una habilidad esencial para un ingeniero de datos. Los operadores permiten establecer criterios específicos en la información que manejamos, ya sea en procedimientos almacenados, vistas o flujos de trabajo. Veamos cómo se aplican estos operadores en una base de datos, utilizando la consola de SQL.
¿Qué es un operador lógico y cómo se utiliza?
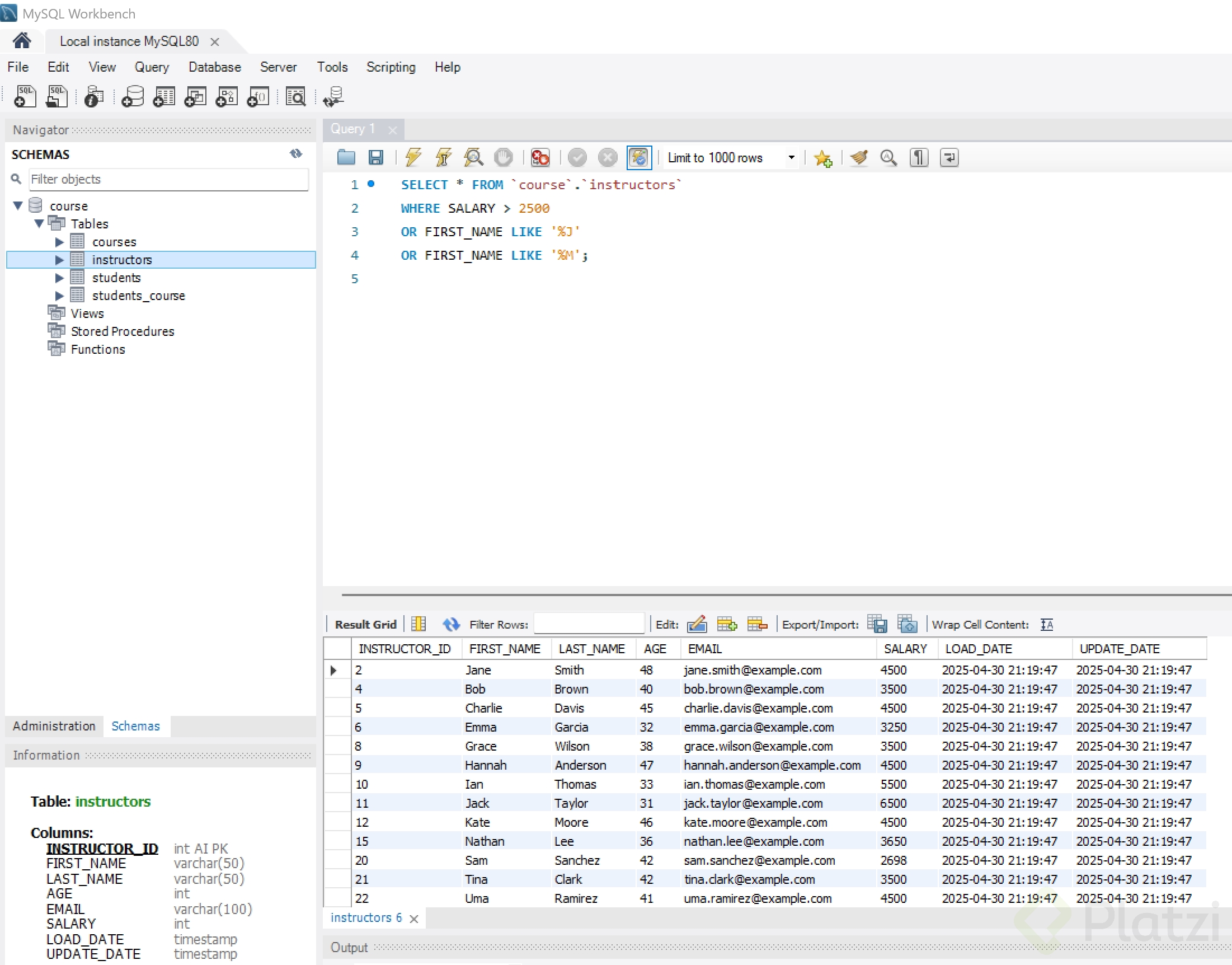
Los operadores lógicos nos permiten combinar múltiples criterios en nuestras consultas para obtener resultados precisos. Por ejemplo, al trabajar con una tabla de instructores, podemos aplicar el siguiente criterio: "el salario debe ser mayor a cincuenta mil dólares".
SELECT*FROM instructores WHERE salario >50000;
Este operador simple nos proporcionará una lista de instructores cuyo salario excede los 50,000 dólares.
¿Cómo utilizar el operador AND y el operador OR?
El operador AND nos ayuda a combinar múltiples condiciones que deben cumplirse simultáneamente. Imaginemos que además queremos que el primer nombre del instructor comience con la letra "J":
SELECT*FROM instructores WHERE salario >50000AND nombre LIKE'J%';
Como resultado, obtendremos una lista que cumple ambas condiciones.
Por otro lado, el operador OR se utiliza para condiciones excluyentes, cumpliendo al menos una de ellas. Si deseamos aplicar esta lógica, la consulta cambiaría a:
SELECT*FROM instructores WHERE salario >50000OR nombre LIKE'J%';
En este caso, la lista incluirá instructores que cumplen al menos una de las condiciones establecidas, resultando en un conjunto más grande de datos.
¿Cómo manejar varias condiciones de búsqueda?
La capacidad de mezclar operadores lógicos permite definir aún más nuestras consultas. Añadiendo un criterio adicional, como nombres que comienzan con "D", podríamos tener:
SELECT*FROM instructores WHERE(salario >50000OR nombre LIKE'J%')OR nombre LIKE'D%';
Esto arroja una lista más amplia, incluía aquellos instructores cuyo primer nombre empieza con "D", además de los criterios antes mencionados.
¿Cómo trabajar con valores nulos en SQL?
Los valores nulos son una parte compleja del análisis de datos. Comprender cómo manejarlos correctamente puede optimizar nuestras consultas.
¿Cómo eliminar los datos nulos de los resultados?
Para visualizar registros cuyos nombres no sean nulos, podemos usar la siguiente consulta:
SELECT*FROM estudiantes WHERE nombre ISNOTNULL;
Esto mostrará solo los registros donde el campo nombre contiene datos válidos.
¿Y si queremos ver los datos nulos?
Invertir la lógica es sencillo:
SELECT*FROM estudiantes WHERE nombre ISNULL;
Con ello, listamos sólo aquellos registros donde el campo nombre no tiene un valor almacenado.
¿Cómo aplicar filtros con NOT IN?
El operador NOT IN permite excluir ciertos valores específicos de nuestros resultados. Por ejemplo, si deseamos excluir estudiantes con una edad determinada:
SELECT*FROM estudiantes WHERE edad NOTIN(20);
Esta consulta devolverá información de todos los estudiantes, excepto aquellos que tengan exactamente veinte años.
Practicando este tipo de consultas y dominando el uso de operadores lógicos y filtros, podrás optimizar tus análisis de datos y lograr cumplir de manera eficiente con cualquier requerimiento propuesto. Explora, experimenta y sigue aprendiendo para fortalecer tus habilidades en el apasionante mundo del análisis de datos.
En SQL, los operadores lógicos AND, NULL, IN y NOT son esenciales para filtrar datos en consultas.
Ejemplo:
Supongamos que tenemos una tabla llamada estudiantes con las columnas nombre, edad y promedio.
AND: Para seleccionar estudiantes mayores de 20 años y con un promedio superior a 80:
SELECT*FROM estudiantes WHERE edad >20AND promedio >80;
NULL: Para encontrar estudiantes sin un promedio registrado:
SELECT*FROM estudiantes WHERE promedio ISNULL;
IN: Para seleccionar estudiantes que tienen 18, 20 o 22 años:
SELECT*FROM estudiantes WHERE edad IN(18,20,22);
NOT: Para seleccionar estudiantes que no tienen 18 años:
SELECT*FROM estudiantes WHERE edad NOTIN(18);
Estos operadores permiten combinar condiciones y realizar filtrados más precisos en tus consultas.
Super! que aporte tan claro!!
Ciudado con AND y OR!
En SQL, los operadores se evalúan en un orden específico llamado precedencia de operadores. Si no usamos paréntesis correctamente, una consulta puede dar resultados inesperados.
SELECT * FROM INSTRUCTORS
WHERE
SALARY > 50000 AND FIRSTNAME LIKE "J%"
OR FIRSTNAME LIKE "D%";
En este caso la consulta se evalúa de la siguiente manera:
Primero:
SALARY > 50000 AND FIRSTNAME LIKE "J%"
Luego se aplica OR
OR FIRSTNAME LIKE "D%"
Este código podría incluir instructores con salario MENOR a 50,000 si su nombre empieza con "D"
Si deseas recuperar la información **unicamente** de instructores que tengan un salario mayor a 50000, pero que el nombre puede comenzar de forma opcional con J o con D puedes usar parentesis, pues primero se evaluará lo que este dentro de estos.
SELECT * FROM INSTRUCTORS
WHERE SALARY > 50000 AND (FIRSTNAME LIKE "J%" OR FIRSTNAME LIKE "D%");
Este concepto se llama Precedencia de operadores.
Gran comentario, es bueno saber eso
Los JOIN en SQL se utilizan para combinar filas de dos o más tablas en una base de datos, basándose en una relación entre ellas. Existen varios tipos de JOIN:
INNER JOIN: Devuelve filas que tienen coincidencias en ambas tablas.
LEFT JOIN (o LEFT OUTER JOIN): Devuelve todas las filas de la tabla izquierda y las coincidencias de la tabla derecha. Si no hay coincidencia, se muestran NULL.
RIGHT JOIN (o RIGHT OUTER JOIN): Devuelve todas las filas de la tabla derecha y las coincidencias de la tabla izquierda.
FULL JOIN (o FULL OUTER JOIN): Devuelve filas cuando hay coincidencias en una de las tablas.
Estos operadores son esenciales para hacer análisis más complejos y obtener información valiosa de múltiples tablas.
El video aborda la manipulación avanzada de datos en SQL, centrándose en las cláusulas de comparación (AND, NULL, IN, NOT). Se discuten operadores lógicos para filtrar datos en la consulta, como por ejemplo, obtener registros basados en condiciones específicas de salario o nombre. Se mencionan combinaciones de operadores para filtrar datos más eficientemente y cómo manejar valores nulos.
Herramientas y pasos clave:
Uso de SQL: Para realizar consultas y filtrar datos.
Cláusula WHERE: Esencial para aplicar condiciones en las consultas.
Operadores: AND, OR, NULL, IN, NOT IN.
Ejemplos prácticos:
Filtrar instructores con salario > $50,000 o nombre que comience con 'J'.
Consultar registros donde el primer nombre no sea nulo.
Mnemotécnica:
"A PINE" (AND, NULL, IN, NOT, EXCLUDE) para recordar los operadores clave en SQL.
Las cláusulas de comparación en SQL se usan para comparar valores en las consultas, lo cual ayuda a filtrar datos y hacer que los resultados sean más específicos. Te explicaré cada una de las cláusulas de comparación que mencionaste de una manera simple:
1. AND
La cláusula AND se utiliza para combinar dos o más condiciones en una consulta, y solo devolverá resultados si todas las condiciones son verdaderas.
Ejemplo:
Si quieres encontrar empleados que trabajen en el departamento 2 y que tengan un salario mayor a 3000, la consulta sería:
sqlCopiarSELECT * FROM empleados
WHERE departamento_id = 2 AND salario > 3000;
Explicación:
Esta consulta devuelve solo los empleados que cumplen ambas condiciones: estar en el departamento 2 y tener un salario superior a 3000.
2. NULL
La cláusula NULL se usa para verificar si un campo no tiene valor. Es útil cuando deseas buscar registros en los que el valor de una columna esté vacío (no asignado).
Ejemplo:
Si quieres encontrar empleados cuyo número de teléfono no está registrado (es decir, es NULL), la consulta sería:
sqlCopiarSELECT * FROM empleados
WHERE telefono IS NULL;
Explicación:
Esta consulta devuelve todos los empleados que no tienen un número de teléfono registrado en la base de datos.
Nota: Para comprobar si un valor es NULL, se debe usar IS NULL o IS NOT NULL. No se usa el signo de igualdad (=).
3. IN
La cláusula IN se utiliza para verificar si un valor está dentro de un conjunto de valores. Es como preguntar "¿está este valor entre estos?" y es más eficiente que usar múltiples OR.
Ejemplo:
Si quieres encontrar empleados que trabajen en los departamentos 1, 2 o 3, la consulta sería:
sqlCopiarSELECT * FROM empleados
WHERE departamento_id IN (1, 2, 3);
Explicación:
Esta consulta devuelve todos los empleados que pertenecen a cualquiera de los departamentos 1, 2 o 3. Es más simple que escribir:
sqlCopiarSELECT * FROM empleados
WHERE departamento_id = 1 OR departamento_id = 2 OR departamento_id = 3;
4. NOT
La cláusula NOT se utiliza para excluir ciertos valores de las comparaciones. En lugar de buscar registros que cumplan con una condición, se busca aquellos que no la cumplen.
Ejemplo:
Si quieres encontrar empleados que no trabajen en el departamento 3, la consulta sería:
sqlCopiarSELECT * FROM empleados
WHERE departamento_id NOT IN (3);
Explicación:
Esta consulta devuelve todos los empleados que no están en el departamento 3.
Resumen de las cláusulas:
AND: Todas las condiciones deben ser verdaderas.
NULL: Se usa para verificar si un valor es vacío o no asignado.
IN: Verifica si un valor está dentro de un conjunto de valores.
NOT: Excluye valores que no cumplan con una condición.
Estas cláusulas son herramientas poderosas en SQL para filtrar y comparar datos, lo que te permite obtener resultados más precisos y útiles de tus consultas. ¿Te gustaría algún ejemplo práctico de una de estas cláusulas o más detalles?
Los JOINS en SQL sirven para unir datos de dos o más tablas que están relacionadas, para poder ver información combinada en una sola consulta.
Por ejemplo, si tienes una tabla de estudiantes y otra de cursos, un JOIN permite saber qué estudiante está en qué curso, juntando los datos que están en ambas tablas.
Para consultar información de dos tablas a la vez y aplicar condiciones, puedes utilizar la cláusula JOIN en SQL. Esto permite combinar filas de ambas tablas basándote en una relación definida, como una clave primaria y una clave foránea.
Por ejemplo, si tienes una tabla de instructores y otra de cursos, podrías hacer una consulta como esta:
SELECT i.first_name, c.course_name
FROM instructors i
JOIN courses c ON i.id = c.instructor_id
WHERE i.salary >50000AND c.start_date ISNOTNULL;
Este ejemplo une ambas tablas y aplica condiciones a los resultados. Recuerda que puedes combinar diferentes operadores lógicos (AND, OR) para ajustar tus filtros según lo necesites.
Con un Join
en esta sentencia no haria falta poner parentesis..SELECT * FROM instructores WHERE (salario > 50000 OR nombre LIKE 'J%') OR nombre LIKE 'D%';
No explica bien como determinar el orden de los operadores ya que los resultados pueden no ser los esperados
To illustrate the operators AND, OR, NULL, IN, and NOT in MySQL, consider the following example using a hypothetical instructors table:
SELECT*FROM instructors
WHERE salary >50000AND first_name LIKE'J%'OR first_name ISNULLAND age NOTIN(20,30);
AND: Retrieves records where both conditions are true (salary > 50000 and first name starts with 'J').
OR: Includes records matching either condition.
NULL: Checks for records where first_name is null.
IN: Excludes records with ages 20 or 30.
NOT: Used with IN to filter out specified values.
This query effectively combines these operators to filter data based on multiple criteria.
La primera asignación:
Respondiendo la pregunta final, en este caso de conjuntos debe usar el inner join, o left join u outer join, dependiendo de lo que se requiera, y en la clausula FROM irian las tablas y cada una unida por la expresion de conjunto, en el WHERE agregar las condiciones de cada tabla, anteponiendo la abreviatura; también en otras practicas se usa en el FROM la tabla1 abreviatura 1(coma , ) tabla 2 abreviatura 2...etc y luego en en WHERE cada filtro con = Sin embargo, esta forma es menos recomendada actualmente, lo mejor es mantener la legibilidad del query, usar inner join...etc
en que momento se uso el IN, no lo he visto en ninguna clase
Yo lo hice con otros datos para que me bote algo segun mis datos xd