Poniendo Relaciones en nuestra Base de Datos
Clase 17 de 55 • Curso Profesional de Java EE 2017
Contenido del curso
Aplicaciones Java EE
MVC en Java EE
Maven y Gradle
Las bases del Proyecto
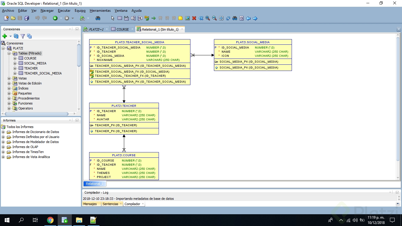
Modelado y creando la base de datos
Hibernate
- 19

¿Qué es Hibernate?
07:53 min - 20

Configurando Hibernate en Spring Tool Suite
07:30 min - 21

Integrando Hibernate al proyecto y conectando a la base de datos
09:03 min - 22

Mapeo y Anotaciones con Hibernate JPA
09:48 min - 23

Mapeando nuestro proyecto con Hibernate JPA
08:43 min - 24

Anotaciones básicas en nuestro proyecto
10:50 min - 25
![Relaciones o Asociaciones en Hibernate [One To One, One To Many y Many to Many]](https://mdstrm.com/thumbs/512e13acaca1ebcd2f000279/2017425/thumb_58ff87494f99936b1df5325a_original_469s.jpg)
Relaciones o Asociaciones en Hibernate [One To One, One To Many y Many to Many]
15:38 min - 26

Mapeando Relaciones a nuestro proyecto
14:28 min - 27

Queries a la base de datos usando Hibernate
13:51 min - 28

¿Qué es un DAO?
14:20 min - 29

Manejo de Session en Hibernate
12:11 min
Spring Framework
- 30

¿Qué es un Framework?
10:40 min - 31

¿Qué es Spring Framework?
14:02 min - 32

Spring Bean Factory
12:33 min - 33

Composición de Spring, Spring MVC y Spring Boot
12:29 min - 34

Integrando Spring al proyecto
08:26 min - 35

Componentes de un proyecto en Spring Boot
07:21 min - 36

Configurando Hibernate con Spring
15:18 min - 37

Configurando DAO's con Spring y Filtros con HQL Hibernate
16:06 min - 38

Resolviendo el reto de CRUD y más de HQL
13:55 min - 39

Hibernate HQL Joins
14:16 min
API Rest en Java EE
- 40

¿Qué es y cómo funciona API Rest?
13:30 min - 41

Configurando Service
10:57 min - 42

Creando Controller API Rest por Entidad
23:23 min - 43

Definiendo métodos, Get y Post
14:31 min - 44

Métodos Patch y Delete
20:44 min - 45

Manejando Mensajes de Error Personalizados
08:08 min - 46

Manejando Filtros en REST
09:33 min - 47

Subir imágenes en un API REST
25:57 min - 48

Mostrar imágenes en un API REST
11:35 min - 49

Eliminar imágenes en un API REST
08:02 min - 50

Relaciones entre Recursos part. 1
16:13 min - 51

Relaciones entre Recursos part. 2
20:37 min