Listas de componentes
Clase 17 de 37 • Curso de React.js 2019
Contenido del curso
Fundamentos
Creación y diseño de componentes
- 8

¿Qué es un componente?
05:16 min - 9

Qué es y cómo funciona un componente en React.js
00:00 min - 10

Nuestro primer componente
09:42 min - 11

Cómo aplicar estilos
08:55 min - 12

Props
05:38 min - 13

Nuestra primera página
10:25 min - 14

Enlazando eventos
09:02 min - 15

Manejo de estado
10:03 min - 16

Levantamiento del estado
11:26 min - 17

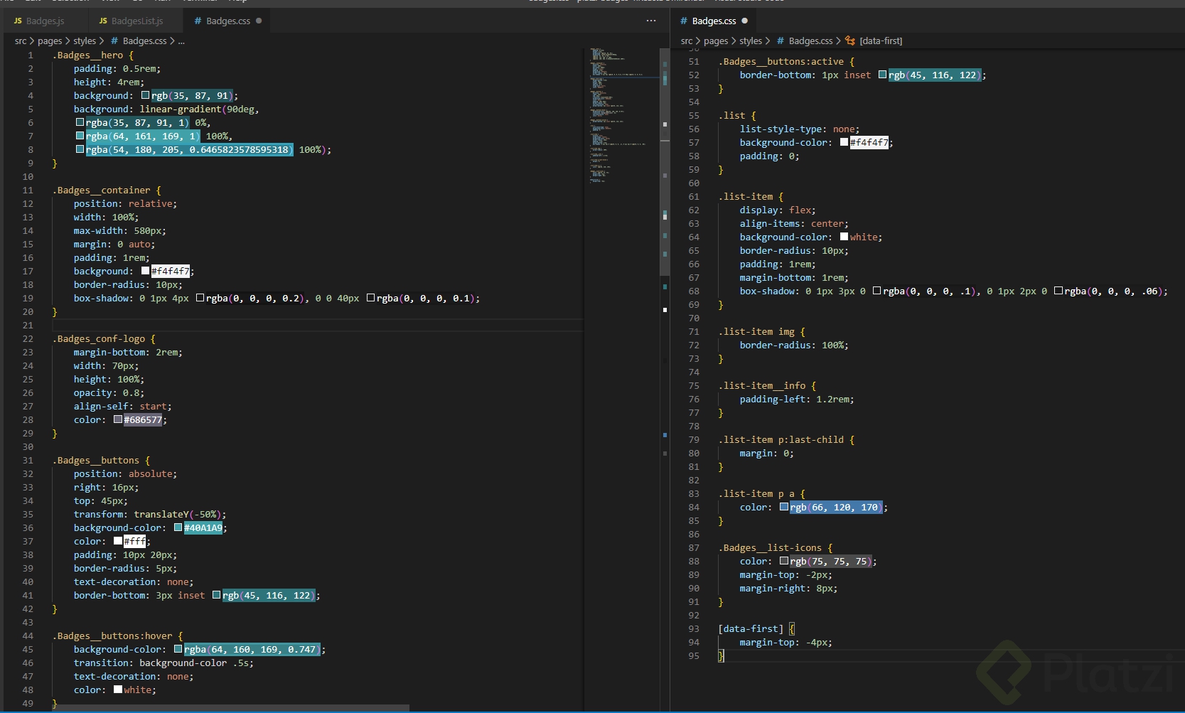
Listas de componentes
Viendo ahora
React Router
Component Lifecycle
Llamadas a un API
- 23

Introducción llamadas a un API
03:30 min - 24

React.js: Cómo traer datos de un API en React
12:40 min - 25

Solicitando datos (GET)
12:12 min - 26

Mejorando la Experiencia de Usuario durante una petición
07:19 min - 27

Enviando datos (POST)
12:03 min - 28

Manejando los estados de la petición durante el POST
07:12 min - 29

Actualizando datos (PUT)
10:35 min - 30

Actualizaciones automáticas
07:27 min