Las pruebas unitarias son fundamentales para asegurar la calidad del software. En esta guía, te llevaremos paso a paso para que puedas crear tu primera prueba unitaria utilizando Visual Studio y la librería XUnit. Pon manos a la obra y descubre cómo implementar buenas prácticas en tus desarrollos de software mediante pruebas eficaces.
¿Cómo configurar el proyecto de pruebas en Visual Studio?
Separación de proyectos: No mezcles proyectos de prueba con proyectos de negocio. Crea un proyecto independiente para tus pruebas.
Agregar nuevo proyecto: Dentro de Visual Studio, utiliza la opción "Add New Project". Al filtrar por "Test", encontrarás diversas plantillas de prueba.
Selecciona XUnit: Elige un "XUnit Test Project". Este ya incluye las librerías necesarias.
Nombre del proyecto: Usa el nombre del proyecto a probar, añadiendo "Tests" al final. Por ejemplo, para String Manipulation, el proyecto de prueba debe llamarse String Manipulation Tests.
Configurar versión de .NET: Usa la versión más reciente de .NET. Si tienes una versión más nueva que la mencionada, debería funcionar sin problemas.
¿Cómo crear el archivo de pruebas?
Para probar el código de manera eficiente, sigue estos pasos:
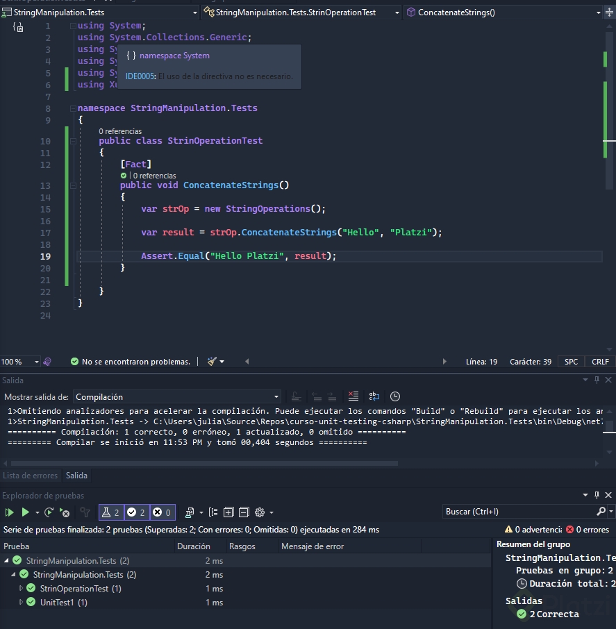
Estándar para clases de prueba: Usa el nombre de la clase a probar añadiendo "Test" al final en singular. Por ejemplo, StringOperationTests.
Referencia del proyecto: Agrega la referencia al proyecto que contiene la clase que deseas probar.
Crear un método de prueba básica:
publicclassStringOperationTests{[Fact]publicvoidConcatenateStrings(){var strOperation =newStringOperation();var result = strOperation.ConcatenateStrings("hello","platzi"); Assert.Equal("hello platzi", result);}}
Atributo [Fact]: Convierte el método en una prueba unitaria. Asegúrate de utilizar el using de XUnit.
Assert.Equal: Compara el resultado esperado con el valor actual.
Variables públicas: Cambia la clase como public para que las pruebas sean accesibles y ejecutables.
¿Cómo ejecutar la prueba en Visual Studio?
Test Explorer: Utiliza la sección "Test Explorer" de Visual Studio para listar todas las pruebas disponibles.
Ejecución de pruebas: Selecciona la prueba que deseas ejecutar y presiona "Run". Visual Studio indicará si la prueba pasó o falló.
Verificación de resultados: Comprueba que los resultados son los esperados. Si la prueba falla, revisar el código y corregir errores es fundamental.
Buenas prácticas y consideraciones
Aislamiento y claridad: Las pruebas deben ser fácilmente comprensibles y aisladas.
Documentación y comentarios: Aseguran que otros desarrolladores comprendan la lógica detrás de cada prueba.
Pruebas exitosas y fallidas: Evalúa diferentes escenarios, tanto cuando el código debe funcionar como cuando debe manejar errores.
¡Felicidades! Ahora tienes los conocimientos básicos para crear y ejecutar tu primera prueba unitaria. Además, estas herramientas y prácticas te permitirán mejorar la confiabilidad de tu software. Comparte tus progresos y desafíos con la comunidad. ¡Continúa aprendiendo y perfeccionando tus habilidades!
O click derecho en "Dependencies" en VS (en el solution explorer) y luego seleccionar el projecto principal.
Aquí la doc para los que usen dotnet CLI desde la terminal.
Check
En la clase se abordaron los siguientes puntos:
Introducción a las pruebas unitarias: Se definieron las pruebas unitarias y su importancia en la calidad del software.
Configuración del proyecto: Se creó un proyecto de pruebas en Visual Studio, utilizando plantillas de XUnit.
Creación de la primera prueba: Se ejemplificó cómo probar un método que concatena cadenas, incluyendo la creación de una clase de prueba.
Uso de Assert: Se explicó el uso de la clase Assert para comprobar resultados esperados.
Ejecución de pruebas: Se mostró cómo ejecutar las pruebas desde Test Explorer y verificar su éxito o fracaso.
Estos puntos son fundamentales para comenzar a aplicar pruebas unitarias en tus proyectos de C#.
Cual es la mejor libreria para hacer TDD api?
Es buena practica hacer TDD cuando se desarrolla por ejemplo una webapi?
TDD aplica para todos los tipos de proyectos, puedes ser API, librerías o WEB. Todas las librerías son válidas solo cambia la forma en que se usan, mas adelante en una clase se muestra una comparativa.
Necesito ayuda para poder usar xunit en visual studio code, me sale que no existe apesar que segui guias de microsoft y de comap;eros de platzi.
(9,22): error CS0400: The type or namespace name 'Xunit' could no
t be found in the global namespace (are you missing an assembly reference?)```
Necesito ayuda para poder usar xunit en visual studio code, me sale que no existe apesar que segui guias de microsoft y de comap;eros de platzi.
(9,22): error CS0400:The type or namespace name 'Xunit' could no
t be found in the global namespace(are you missing an assembly reference?)```
Buen Dia.
Alguien me puede ayudar con este error por favor
Check
A mi me agregó un metodo Setup además del metodo Test1