Agent Builder en Microsoft 365 Copilot para empresas

Clase 7 de 17Curso Gratis para Crear Agentes de AI con Copilot Studio

Resumen

Crear agentes confiables y útiles en tu organización es más simple cuando dominas las herramientas adecuadas. Aquí verás cómo construir un agente declarativo con Agent Builder dentro de Microsoft 365 Copilot, configurar su tono y fuentes, y dar el salto a Copilot Studio para ampliar capacidades, sin salirte de buenas prácticas de prompting y de cimentación de datos.

¿Cómo crear un agente declarativo con Agent Builder en Microsoft 365 Copilot?

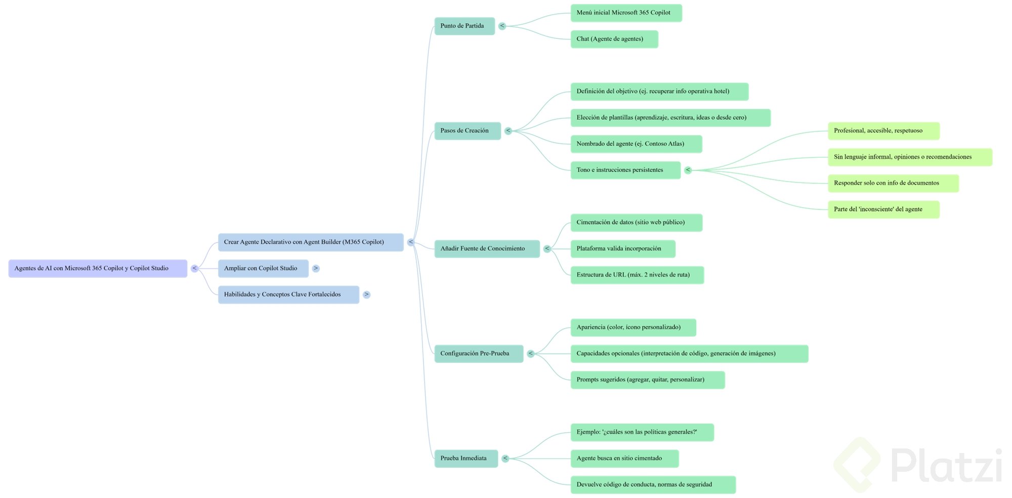
El punto de partida es el menú inicial de Microsoft 365 Copilot. Desde ahí, eliges crear un agente y abres un chat que funciona como un agente de agentes: describes en lenguaje natural lo que necesitas y se genera la base del agente.

  • Definición del objetivo del agente. Recuperar información operativa del hotel: manual de operaciones, políticas generales y de recursos humanos, procedimientos de emergencia y seguridad, y procedimientos operativos por departamento.
  • Elección o no de plantillas. Puedes partir de plantillas (asistente de aprendizaje, escritura, ideas) o desde cero.
  • Nombrado del agente. Se sugiere un nombre, pero se puede personalizar: Contoso Atlas.
  • Tono e instrucciones persistentes. Tono muy profesional, accesible y respetuoso. Sin lenguaje informal, ni opiniones personales o recomendaciones subjetivas. Responder solo con la información de los documentos y explicar pasos, normas o comparaciones. Esto forma parte del “inconsciente” del agente e influye en todos los prompts del usuario.

¿Cómo se añade la fuente de conocimiento pública?

  • Cimentación de datos. Se agrega un sitio web público como única fuente de conocimiento en esta versión. La plataforma valida y confirma su incorporación.
  • Estructura de la URL. Solo admite hasta dos niveles en la ruta. Aunque puedas escribir tres, el sistema sugiere mantenerla en dos. Todo lo que esté dentro de ese nivel será considerado.

¿Qué más se configura antes de probar?

  • Apariencia del agente. Color de énfasis e ícono personalizado.
  • Capacidades opcionales. Activar interpretación de código o generación de imágenes, si aplica.
  • Prompts sugeridos. La herramienta propone prompts según el contenido e instrucciones; puedes agregarlos, quitarlos o personalizarlos.
  • Prueba inmediata. Por ejemplo: “¿cuáles son las políticas generales para el hotel?”. El agente busca en el sitio cimentado y devuelve elementos como código de conducta y normas de seguridad de emergencia.

¿Qué ofrece Copilot Studio y cómo acceder?

Para ampliar la creación y gestión de agentes, el siguiente paso es Copilot Studio. El acceso se realiza en web.powerva.microsoft.com. Aunque no diga “Copilot Studio”, esto se debe a que antes se llamaba Power Virtual Agent y evolucionó al integrar más capacidades de agentes.

  • Inicio en Copilot Studio. Chat para crear un agente de forma similar a Agent Builder de Microsoft 365.
  • Recientes y exploración. Ver copilots y agentes recientes; explorar agentes existentes para modificarlos.
  • Aprendizaje integrado. Recursos para ampliar conocimientos de la plataforma.
  • Menú lateral. Crear nuevos agentes, ver agentes creados, flujos de datos y otras herramientas.
  • Ecosistema de Power Platform. Acceso a aplicaciones, flujos, analítica, Power Pages y lo visto en clases iniciales.
  • Creación de un nuevo agente. Usar plantillas (preguntas y respuestas, voz, viajes) o empezar desde cero. Selección de idioma, configuración y punto de arranque para el trabajo continuo en Copilot Studio.

¿Qué habilidades y conceptos clave fortaleces al construir estos agentes?

Dominar estas piezas incrementa la calidad y seguridad de las respuestas del agente y acelera la puesta en producción.

  • Prompting efectivo. Formular objetivos claros en lenguaje natural y ajustar hasta que el sistema confirme la configuración.
  • Definición de tono y políticas. Tono profesional, accesible y respetuoso; sin subjetividades. Instrucciones que actúan como “inconsciente” del agente, presentes en cada interacción.
  • Cimentación de datos. Uso de una fuente web pública, con límite de dos niveles de ruta, para anclar respuestas a contenido verificable.
  • Uso de plantillas y personalización. Acelerar con plantillas cuando aporta valor; empezar desde cero cuando se necesita control total.
  • Pruebas y validación. Preguntar por políticas generales, código de conducta y normas de seguridad para verificar cobertura y precisión.
  • Capacidades extendidas. Opciones para interpretar código o generar imágenes cuando el caso lo requiera.
  • Entorno integrado. Transición de Agent Builder en Microsoft 365 Copilot hacia Copilot Studio para expandir flujos, datos y conexión con Power Platform.

¿Ya tienes un caso de uso para Contoso Atlas o un agente similar en tu organización? Cuéntalo en comentarios y comparte qué fuente pública cimentarías primero.