Resumen

Dar el salto a un MCP server en N8N ordena tu arquitectura, reduce mantenimiento y mejora la escalabilidad. En lugar de conectar el agente a cada herramienta, centralizas todo en un punto y varios agentes se benefician sin duplicar nada. El resultado: flujo limpio, ampliable y reutilizable.

¿Por qué centralizar herramientas en un MCP server en N8N?

Centralizar evita el “agente con cables por todas partes”. Con un solo servidor de herramientas, el agente solo se conecta al MCP server. Así, añadir, versionar o compartir herramientas resulta más simple.

  • Mantenimiento más simple: un único lugar para actualizar herramientas.
  • Escalabilidad real: varios agentes consumen las mismas herramientas.
  • Reutilización: sin copiar nodos ni recrear integraciones.
  • Observabilidad: seguimiento claro vía logs.

¿Qué cambia frente a conectar un agente a cada herramienta?

  • Antes: cada herramienta requería conexión directa del agente.
  • Ahora: el agente usa solo el endpoint del MCP server.
  • Beneficio: menor acoplamiento y menos puntos de fallo.

¿Cómo configurar el MCP server trigger y mover calendario y daytime?

El MCP server en N8N funciona como trigger, muy similar a un webhook. Tiene test URL y production URL, puedes personalizar el path y activar el flujo para exponerlo.

  • Crea un nuevo workflow en personal.
  • Añade el nodo: MCP server trigger.
  • Ajusta el path (por ejemplo, “herramientas”).
  • Activa el flujo y copia la production URL.
  • Desde el flujo principal, copia los nodos de calendario y date time y pégalos en el nuevo trigger.
  • Conecta los nodos y habilita que la IA autocomplemente la información de usuario cuando falte.
  • Renombra el flujo a “MCP-server”.
  • Renombra la herramienta de calendario a “crear_evento” (sin espacios) para que el cliente la identifique mejor.

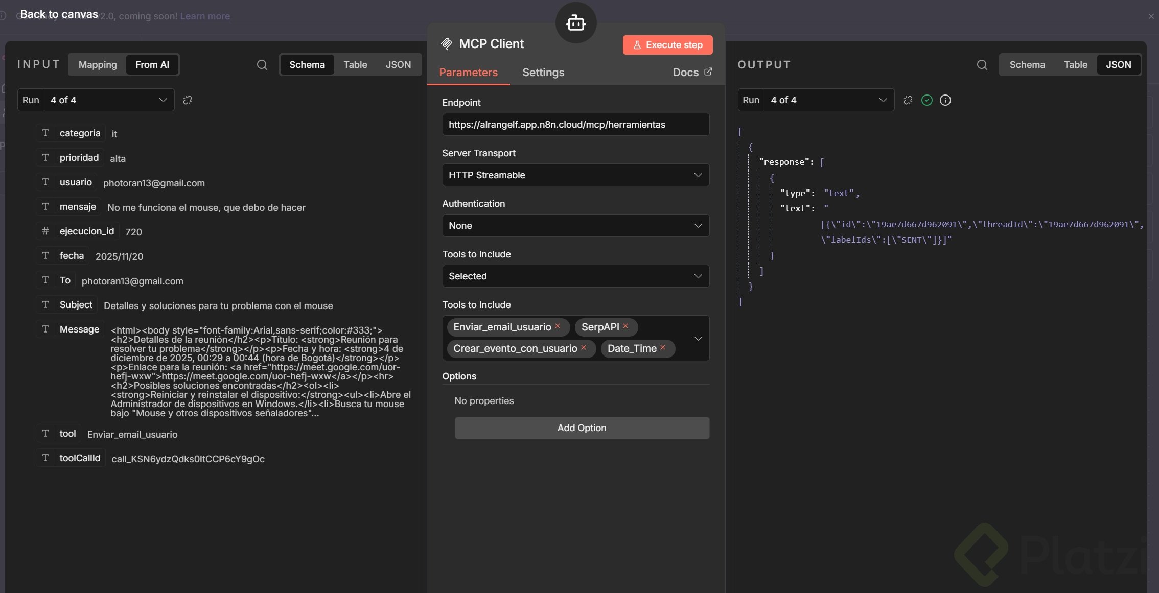
¿Cómo conectar el MCP client y probar las tools?

  • Añade en el agente: toolsMCP client.
  • En “endpoint”, pega la production URL del MCP server activo.
  • En “tools to include”, verifica el dropdown: deben aparecer “crear_evento” y “daytime”. Déjalo en “all”.
  • Autenticación opcional: por cabecera o convert authentication.
  • Tipo de comunicación: antes SSE; ahora han migrado a HTTP streamable. Puedes usar ambos.
  • Guarda, ejecuta y revisa logs para ver llamadas al MCP y a las herramientas.
  • Verifica en el calendario que el evento se creó correctamente.

¿Cómo añadir Search API y enviar un correo con Gmail?

Se añade una búsqueda en Google con Search API usando la herramienta HTTP request tool y luego se envía un email con Gmail que resume el evento y sugiere soluciones.

¿Cómo configurar SERP API con HTTP request tool?

  • Inserta la herramienta: HTTP request tool (equivale al nodo HTTP, pero como herramienta).
  • Conéctala a Search API de SERP API.
  • Obtén el API token registrándote y copia el valor.
  • Autenticación: tipo query con la clave “API_token”.
  • Activa “send_queryparameters”.
  • Parámetros clave: “q” (la IA formula la búsqueda según el mensaje del usuario) y “engine” = “Google”.
  • Título de la herramienta: “SERP API”. Guarda los cambios.

¿Cómo preparar el nodo de Gmail para enviar el resumen?

  • Añade el nodo Gmail. Si hace falta, “create new credentials” y “sign in with Google”.

  • Operación: enviar.

  • Deja que la IA complete destinatario, asunto y mensaje.

  • Renombra el nodo a “enviar_email”. Guarda y ordena el flujo.

  • Flujo final: el MCP server recibe la petición. Primero crea el evento en calendario. Luego busca en Google posibles soluciones. Por último, envía un correo con ambas cosas.

  • Resultado típico del email: fecha del evento, duración, enlace de Teams y una sección de soluciones con vídeos relacionados.

Habilidades y conceptos que aplicarás:

  • Configuración de MCP server trigger y MCP client con endpoint de producción.
  • Diseño de workflow limpio: copiar, conectar y renombrar nodos y herramientas.
  • Gestión de autenticación por query con API token en SERP API.
  • Construcción de consultas con parámetros “q” y “engine”.
  • Elección de transporte: HTTP streamable vs SSE.
  • Observabilidad con logs y verificación en calendario y bandeja de entrada.

¿Te animas a mejorarlo? Propón un prompt más detallado para orquestar la creación del evento, la búsqueda y el correo, y compártelo en comentarios.