Resumen

Domina las expresiones de sistema de n8n para construir flujos profesionales y fiables. Con ellas puedes leer datos del nodo actual, identificar cada ejecución, incorporar el nombre del workflow o usar la fecha actual. Todo con doble llave {{ }}, expresiones de JavaScript y con previsualización del resultado en tiempo real.

¿Qué son y por qué importan las expresiones de sistema de n8n?

Las expresiones de sistema te permiten inyectar datos dinámicos en cualquier campo. Así evitas valores fijos y documentas mejor cada paso.

  • Acceder a datos del nodo con $json.
  • Identificar la ejecución con $execution.id para auditorías y errores.
  • Obtener metadatos con $workflow.name.
  • Usar fecha y hora actuales con $now.
  • Referenciar nodos por nombre con $node['Nombre'] y la sintaxis moderna $item.json.

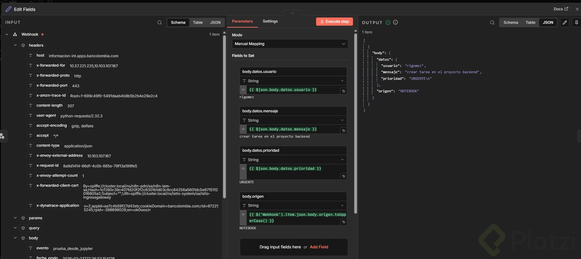
¿Cómo acceder a los datos del nodo con $json?

Cuando abres un campo en edit fields, activa "expressions" y usa doble llave.

Ejemplos usando los campos mensaje y prioridad definidos en edit fields:

{{ $json.mensaje }} {{ $json.prioridad }}
  • $json apunta al nodo previo conectado.
  • Útil para leer los valores actuales sin configurar nada extra.

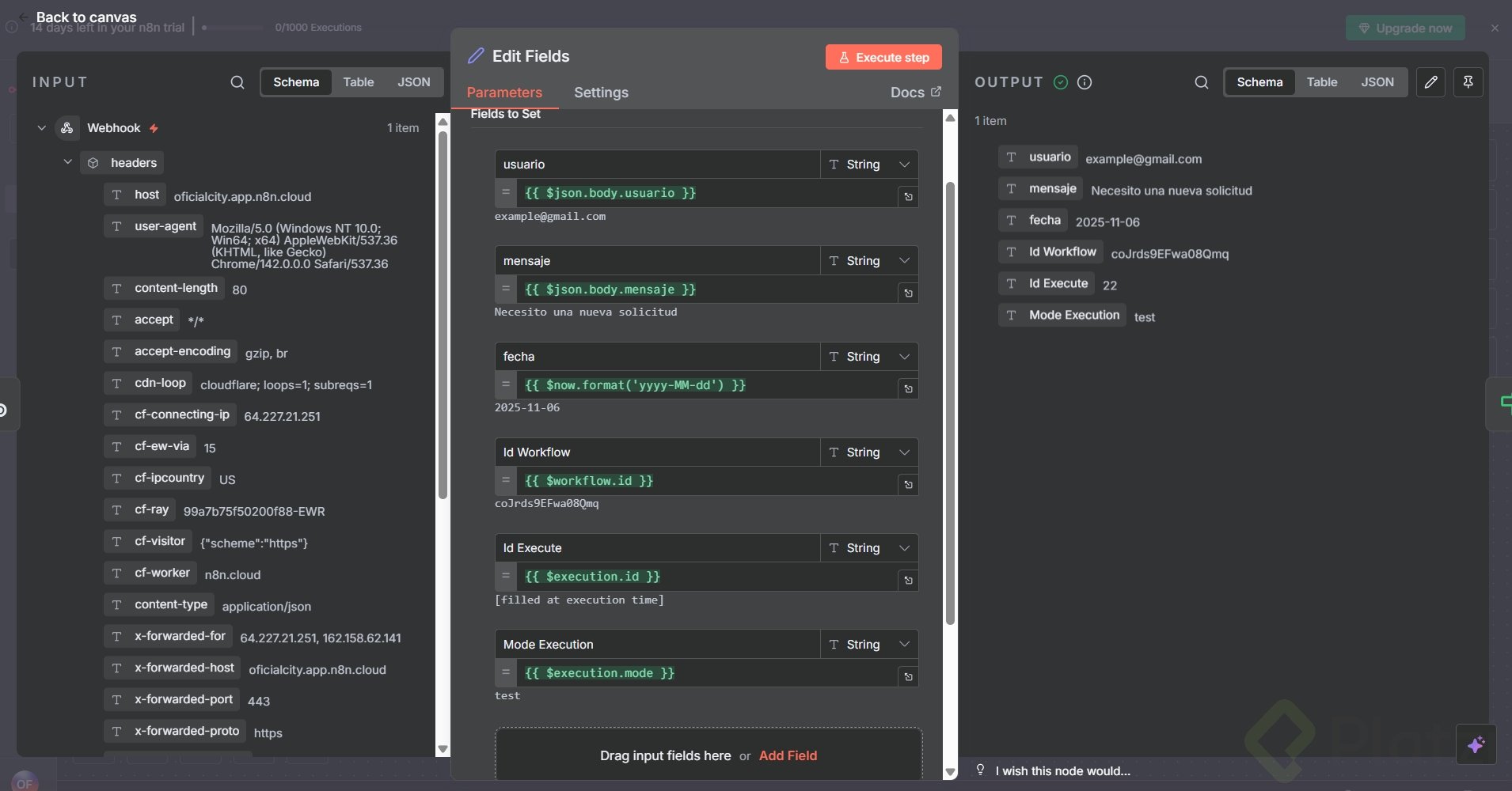
¿Cómo identificar la ejecución con $execution?

Necesitas un identificador único por corrida del flujo. Úsalo para logs, auditorías o rastreo de errores.

{{ $execution.id }}
  • Genera un ID único por ejecución.
  • Ideal para adjuntar en respuestas o en registros.

¿Cómo obtener metadatos y la fecha actual con $workflow y $now?

Incluye el nombre del workflow en mensajes o logs.

{{ $workflow.name }}

Trabaja con la fecha y hora actual. Puedes mostrarla en ISO o aplicar format.

{{ $now.toIso }} {{ $now.format }}
  • Son expresiones de JavaScript, por lo que puedes encadenar métodos.
  • Visualiza a la derecha la previsualización del valor antes de guardar.

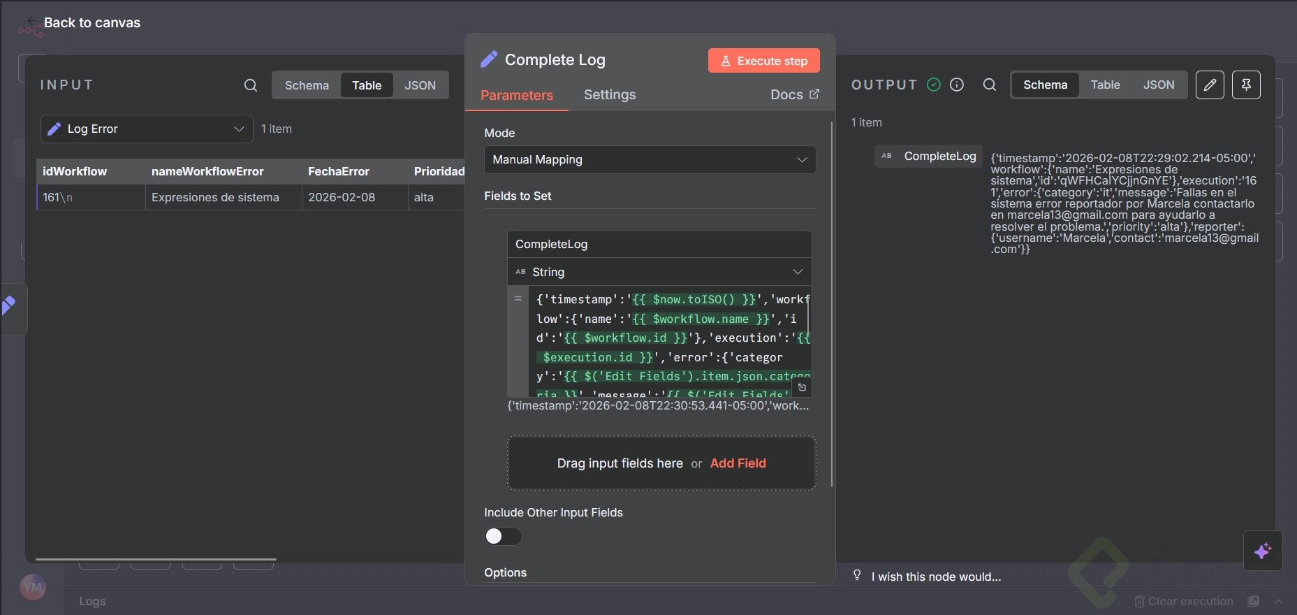
¿Cómo referenciar nodos por nombre sin romper el flujo?

Cuando insertas un nodo intermedio (por ejemplo, un set que añade categoría: IT), $json puede cambiar porque apunta al nodo directamente anterior. En cambio, $node['Nombre'] apunta por nombre y no se rompe al reordenar.

¿Por qué $json puede fallar al insertar nodos intermedios?

Si agregas un set entre el nodo "Editar" y tu campo actual, $json ya no es el mismo.

  • $json se actualiza al nodo inmediatamente anterior.
  • Un cambio en la cadena de nodos puede romper referencias como {{ $json.prioridad }}.

¿Cómo usar $node['Editar'] y la sintaxis moderna con $item.json?

Para apuntar al nodo "Editar" por nombre y leer prioridad:

{{ $node['Editar'].json.prioridad }}

En la sintaxis más moderna, se trabaja con $item y luego con json:

{{ $item.json.prioridad }}
  • En ambos casos verás el mismo valor cuando no hay nodos intermedios.
  • Con nodos añadidos, $node['Editar'] mantiene la referencia estable.

¿Qué práctica recomiendan para flujos estables?

  • Preferir $node['NombreDelNodo'] para datos críticos.
  • Usar $json cuando el orden de nodos no cambiará.
  • Documentar con $execution.id y $workflow.name en tus logs.
  • Normalizar fechas con $now.toIso.

¿Cómo replicar el ejercicio y consolidar el aprendizaje?

Configura un trigger manual, un edit fields con mensaje y prioridad, y un set final para ver valores. Luego:

  • Prueba {{ $json.prioridad }} y {{ $node['Editar'].json.prioridad }} en el set.
  • Inserta un set intermedio que añada categoría: IT.
  • Ejecuta el workflow y observa cómo $json se rompe mientras $node sigue correcto.
  • Añade {{ $execution.id }}, {{ $workflow.name }} y {{ $now.toIso }} a tus campos.

¿Te animas a intentarlo? Haz una pequeña modificación con dos expresiones de sistema de n8n en el nodo set, toma una captura y compártela en los comentarios.