Análisis de Archivos de Registro en Sistemas Operativos Linux
Clase 42 de 49 • Curso de Informática Forense
Contenido del curso
Etapa I: Identificación
Etapa II: Preservación
- 9

Dispositivos de Bloqueo Contra Escritura: Uso y Función
06:10 min - 10

Adquisición de Evidencia con FTK Imager en Informática Forense
08:34 min - 11

Creación de Imágenes Forenses: Proceso y Verificación
11:46 min - 12

Adquisición de Imágenes Forenses con Gaitán Software
09:04 min - 13

Adquisición en Vivo de Memoria RAM para Análisis Forense
11:33 min - 14

Creación de Imágenes Forenses en Linux con Paladín
08:11 min - 15

Creación de Imágenes Forenses con DD y DC3DD en Linux
11:47 min - 16

Adquisición de Imágenes Forenses en Linux con FTK Imager
07:21 min - 17

Creación de Imágenes Forenses con Paladín en Dispositivos Apple
08:21 min - 18

Creación de Imágenes Forenses en Mac con FTK Imager y Modo Target
08:20 min - 19

Algoritmos de Funciones Hash y su Uso en Computación Forense
10:12 min - 20

Adquisición de Imágenes Forenses: Herramientas y Técnicas
01:02 min - 21

Verificación de Imágenes Forenses con Algoritmos Hash
00:42 min
Etapa III: Análisis de Evidencia Pt. 1
- 22

"Sistemas de Archivos en Windows: FAT, exFAT y NTFS"
09:25 min - 23

Sistemas de Archivos en Linux y Mac: Funcionamiento y Características
09:50 min - 24

Análisis y Exportación de Imágenes Forenses con FTK Imager
09:21 min - 25

Creación y Gestión de Imágenes Forenses Personalizadas
06:36 min - 26

Análisis Forense de Archivos de Registro en Windows
09:37 min - 27

Análisis Forense de Imágenes de Sistema Operativo Linux
06:16 min - 28

Elaboración de Informes Preliminares en Incidentes Informáticos
02:33 min - 29

Creación de Imágenes Forenses Personalizadas
00:33 min - 30

Elaboración de Informes Preliminares de Investigación
00:30 min
Etapa III: Análisis de Evidencia Pt. 2
- 31

Análisis de Archivos SAM con Regripper en Windows
10:42 min - 32

Análisis de Archivos de Registro en Windows con Regripper
06:32 min - 33

Análisis de Logs y Bitácoras en Windows para Monitoreo y Trazabilidad
08:36 min - 34

Análisis Forense del Registro de Windows: Archivos NTUSER.DAT y ShellBags
10:55 min - 35

Ubicaciones clave en el Registro de Windows para la investigación forense
00:49 min - 36

Análisis de Archivos Prefetch en Windows para Investigación Forense
11:31 min - 37

Funcionamiento y Recuperación de Archivos en la Papelera de Reciclaje Windows
09:05 min - 38

Ampliación de Informes de Análisis Forense Digital
01:30 min
Etapa III: Análisis de Evidencia Pt. 3
- 39

Diferencias de Configuración y Uso entre Linux y Windows
05:17 min - 40

Proceso de Inicio de Linux: BIOS, GRUB, Kernel e Init
01:40 min - 41

Configuración de Usuarios y Archivos Clave en Linux
10:29 min - 42

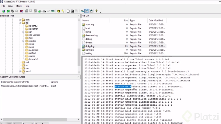
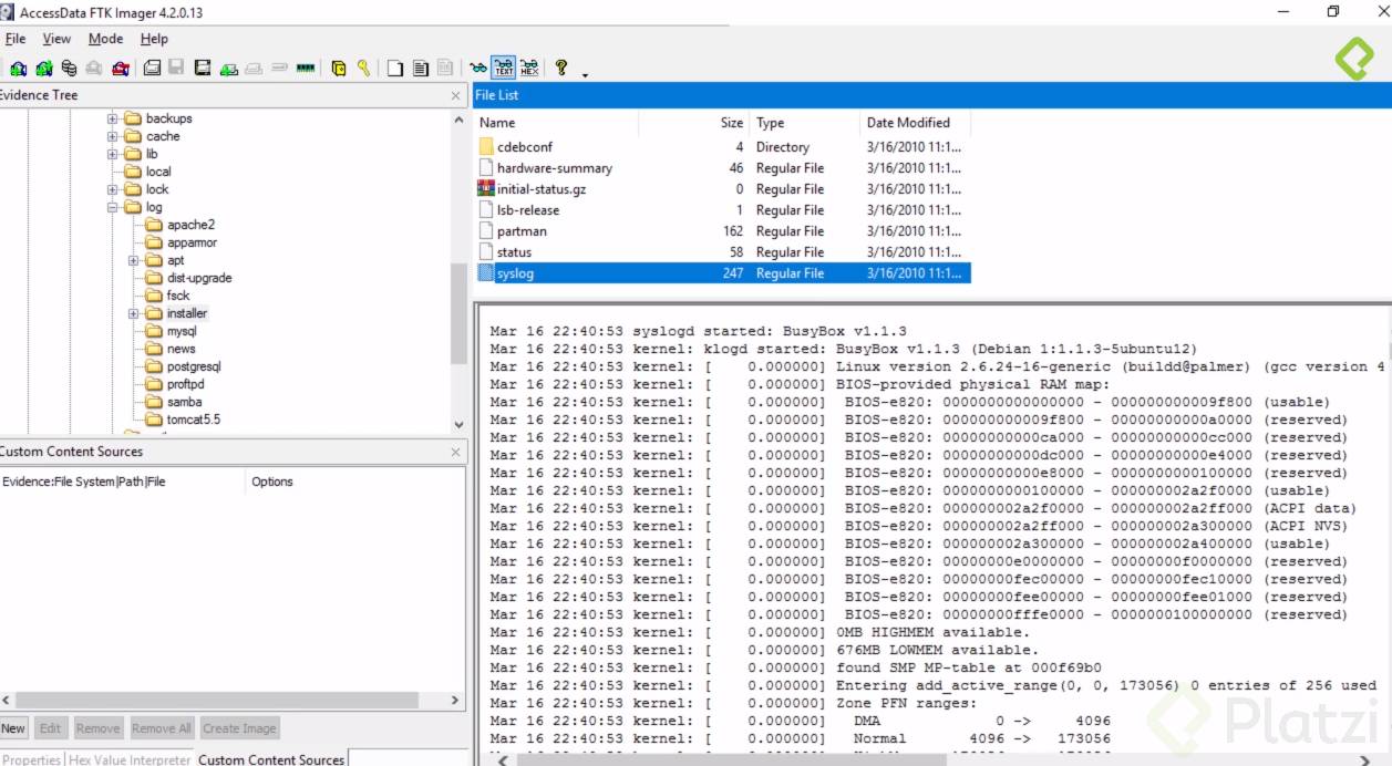
Análisis de Archivos de Registro en Sistemas Operativos Linux
Viendo ahora - 43

Uso de Autopsy para Análisis Forense Automatizado
10:08 min - 44

Ordenar información para informes efectivos
00:19 min